Dzaky Fadhil Fatih P.

Beranda Project Works Contact


Dzaky Fadhil Fatih P.

Teknologi Informasi | Universitas Jember

ABOUT ME

Saya adalah mahasiswa aktif angkatan 24 dengan ketertarikan kuat di bidang teknologi, khususnya Sistem Basis Data dan Jaringan Komputer.Saat ini saya mengembangkan diri melalui pengalaman langsung sebagai teknisi komputer di PT One Day Service, di mana saya bertanggung jawab merakit hingga memperbaiki komputer dan laptop.

EDUCATION

  • SMAN 4 JEMBER
  • Universitas Jember

ORGANIZATION

  • OSIS SMAN 4 JEMBER | Sekbid 9
  • Astanawidya | Member
  • Ryper Lab | Asisten Praktikum

WORKS

PT One Day service, May 2022 - Sekarang

bertanggung jawab merakit dan memperbaiki komputer hingga laptop, pengiriman barang, dan melakukan instalasi CCTV

PERAKITAN

Perakitan komputer sebelum dikirimkan

PENGIRIMAN

Pengiriman barang ke SMP 1 ARJASA

PEMASANGAN

Pemasangan CCTV pada SD ALBAITUL AMIEN 1

PROJECT

beberapa projek yang pernah saya kerjakan

Database Depot Melati

database ini adalah hasil dari projek yang saya lakukan

LEBIH LENGKAP

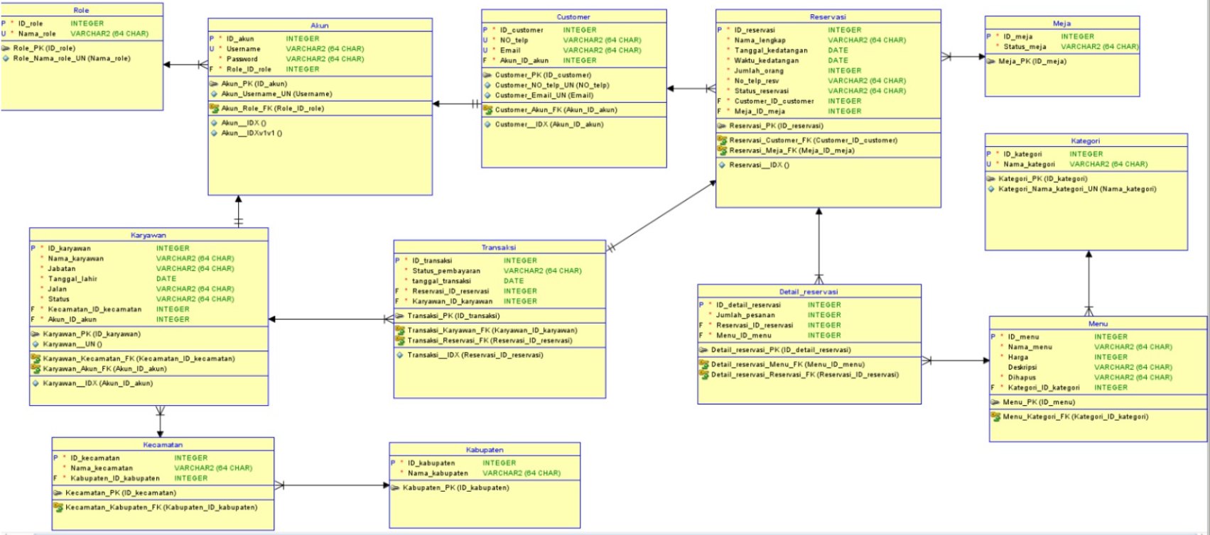
KLIKRES

“KlikRes” adalah aplikasi yang menghubungkan customer dan pegawai restoran untuk pengelolaan reservasi yang lebih terstruktur dan efisien. Pengguna bisa memesan, mengubah jadwal, atau membatalkan reservasi kapan saja tanpa harus datang langsung, sementara karyawan terhindar dari kesalahan pencatatan manual seperti duplikasi data atau perhitungan biaya yang keliru.

LEBIH LENGKAP

SIPEPASWA

“SIPEPASWA” adalah aplikasi yang menghubungkan pengguna dengan pengelola lahan parkir swalayan untuk manajemen reservasi yang lebih terstruktur dan efisien. Pengguna dapat memesan tempat parkir, melihat harga dan ketersediaan lahan, serta melakukan pembayaran secara daring kapan saja tanpa perlu datang langsung, sementara pengelola terhindar dari kesalahan pencatatan manual dan dapat mengoptimalkan pendapatan melalui penggunaan lahan yang lebih efektif.

LEBIH LENGKAP

© Copyright 2025 by Dzaky